Prosthetic arthroplasty of joint
This Editorial Guide is used for Education Purposes Only. It is used in the Authoring Courses and Certifications. It is based on the January 2026 Editorial Guide.
<< 1288025000 | Prosthetic arthroplasty of joint (procedure)|
Prosthetic arthroplasties refer to the partial or total replacement of bones of a joint with a prosthetic device. All prosthetic arthroplasty concepts must be modeled with a Repair role group to ensure they classify under 442095009 |Repair of joint (procedure)|, along with an Implantation role group for the prosthetic device.
Total joint replacement
Total joint procedures are modeled by repair and implantation role groups. The repair group must have the 405813007 | Procedure site - Direct (attribute)| value of the entire joint. In the implantation role group, as the prostheses are applied to all of the bones in a joint, the generic joint prosthesis and joint structure concepts should be used in modeling to subsume hybrid total arthroplasties.
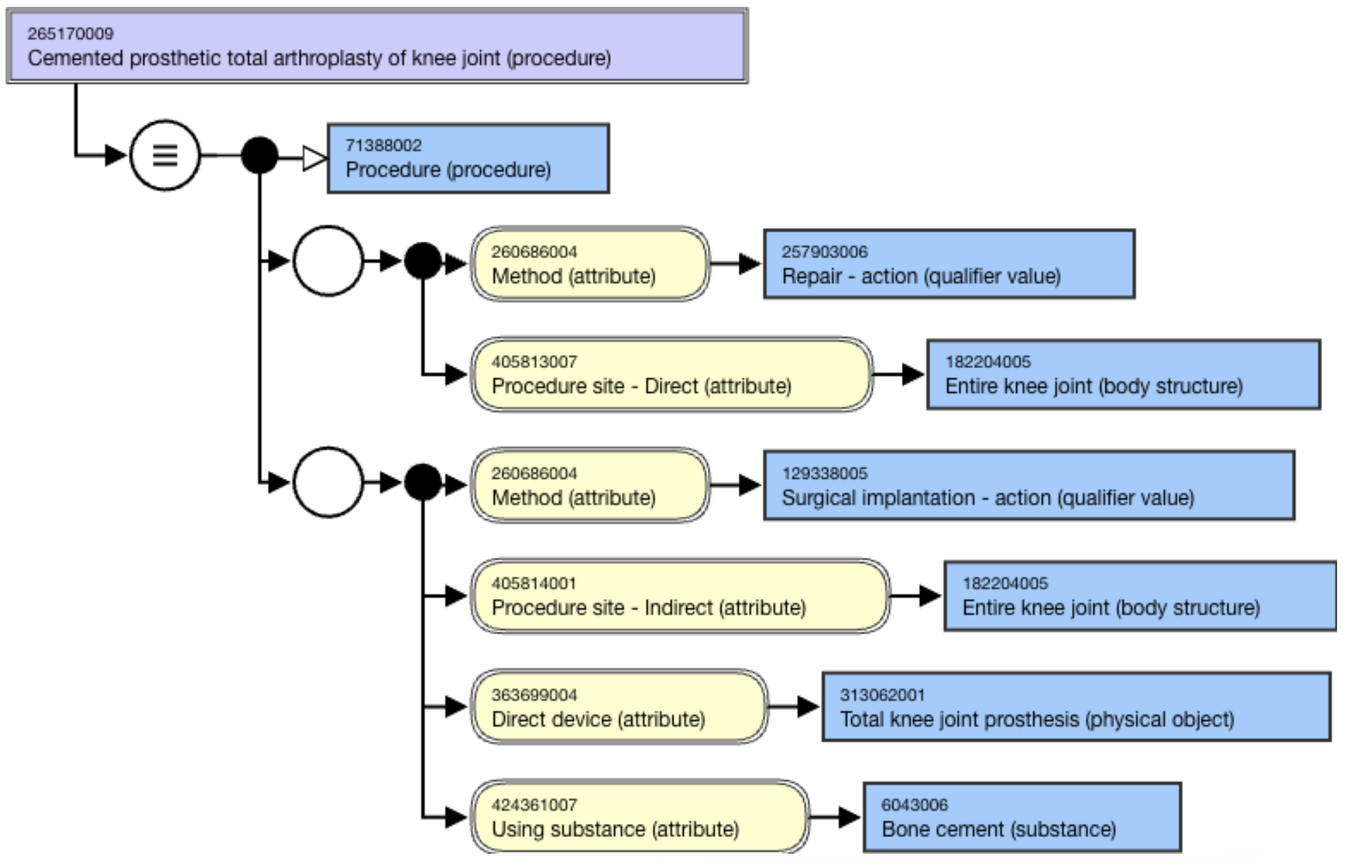
Cemented total arthroplasty
The use of bone cement should only be included in the implantation role group. The entire joint in the repair group represents the totality of arthroplasty, as does the total joint prosthesis in the implantation role group.
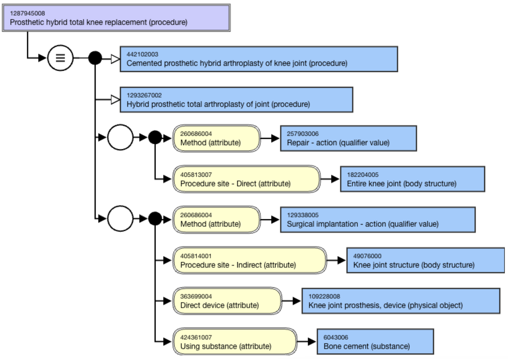
Hybrid total arthroplasty
Bone cement is only applied to one bone in a joint, leaving the other bone uncemented. Hence, a hybrid total arthroplasty should not be a subconcept of a cemented total arthroplasty.
If the cemented component is unspecified, the single implementation role group follows the model of total joint replacements with an additional substance of bone cement.
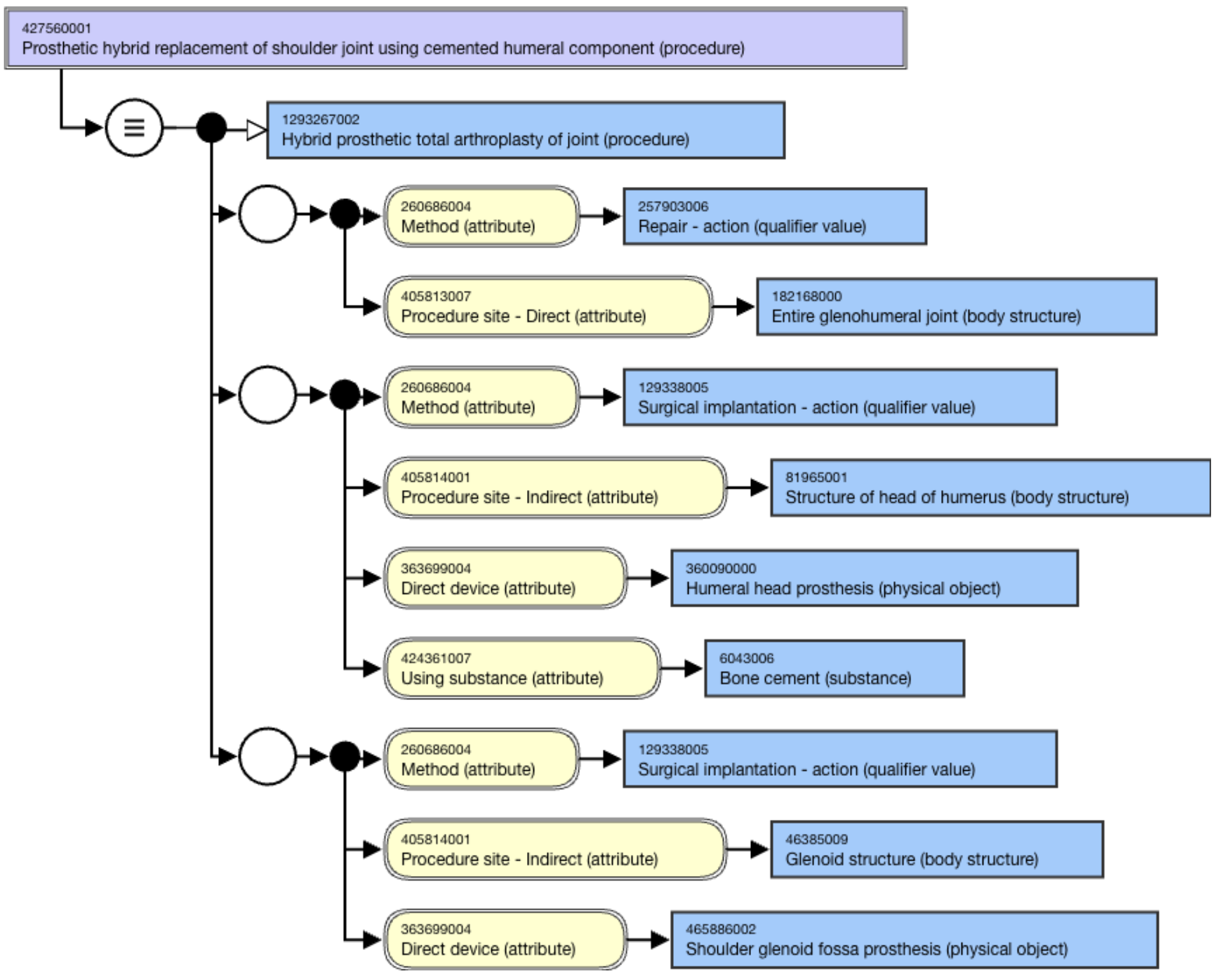
If the cemented component is known, multiple implantation role groups should be created to represent the prosthesis component of each bone.
Last updated
