Relationship Group
This Editorial Guide is used for Education Purposes Only. It is used in the Authoring Courses and Certifications. It is based on the January 2026 Editorial Guide.
This page describes the grouping of attributes.
A relationship group combines an attribute-value pair with none, one, or multiple attribute-value pairs in order to refine the meaning of a concept.
For example,

An attribute must be populated with a target value to model a concept.
Relationship groups are needed when modeling:
Clinical finding concepts that require multiple Associated morphology attributes and multiple Finding site attributes
Procedure concepts that require multiple Method attributes and multiple Procedure site attributes.
A single relationship group containing only one attribute can exist.
When an attribute is restricted to a single group with no other attributes, the attribute is described as being "self-grouped".
Multiple attributes may be grouped together in relationship groups, and multiple relationship groups may be created to sufficiently define concepts.
When creating new concepts or revising existing ones, each attribute type included in a relationship group may only be present once, e.g. two Associated morphology attributes cannot be in the same relationship group.
Relationship groups are not limited to Clinical finding and Procedure concepts.
There is no limit to the number of relationship groups that may be added to a concept.
Modeling
As with all authoring activities, grouping of attributes is performed in the stated view.
Ungrouped attributes
An attribute that is not in a relationship group is considered to be in a group on its own. When attributes are not grouped, their meanings are interpreted separately. For example, in the following diagram, the Associated morphology is Hemorrhage, and the Finding site is Uterine structure. However, it cannot be interpreted that the site of the Hemorrhage is the Uterine structure because the two attributes are not grouped.

When the attributes are grouped, the relationships imply meaning towards each other. To continue the example above for 44991000119100 | Abnormal uterine bleeding (disorder) |, the following diagram shows the Associated morphology of Hemorrhage and the Finding site of Uterine structure in a relationship group together. The grouping can be interpreted that the finding site of the hemorrhage is the uterine structure.

Note the difference in the inferred parents between the self-grouped versus grouped attributes. This is explained in more detail below.
Impact of relationship grouping on inheritance
Relationship groups refine inheritance, i.e., a grouped set of attributes is more specific than the same attributes that are not grouped. This is important when considering subsumption. The following diagrams demonstrate the impact of grouping or failing to group consistently using the concepts 50434004 | Excision of lesion of aorta (procedure) | and one of its supertypes, 63296004 | Excision of aorta (procedure) |.
The meaning of the supertype concept, 63296004 | Excision of aorta (procedure) | (where the relationships are grouped) is interpreted as a procedure with an excision on the aortic structure. This is because 405813007 | Procedure site - Direct (attribute) | and 260686004 | Method (attribute) | are grouped.

In the following diagram, the more general supertype concepts, 65801008 | Excision (procedure) | and 118809006 | Procedure on aorta (procedure) | are the proximal supertype concepts.
50434004 | Excision of lesion of aorta (procedure) | is a logical subtype of 63296004 | Excision of aorta (procedure) | . However, the attributes of the concept 50434004 | Excision of lesion of aorta (procedure)| are not grouped. Thus, the classifier interprets the definitions as non-related and 50434004 | Excision of lesion of aorta (procedure) | is not inferred as a subtype of 63296004 | Excision of aorta (procedure) | . This is because the attributes in the subtype concept are not grouped, i.e are not explicitly stated. From a machine-processing perspective, each attribute is considered a group on its own; i.e., there is an excision, but nothing else is known about the excision. This results in the concept, 63296004 | Excision of aorta (procedure) | , being interpreted more broadly.

In the following diagram the attributes of the concept 50434004 | Excision of lesion of aorta (procedure) | are grouped. An author that explicitly states that the excision is of a lesion found in the aortic structure, by grouping the attribute-value pairs, provides the necessary information for the classifier. This enables 50434004 | Excision of lesion of aorta (procedure) | to be inferred as a subtype of 63296004 | Excision of aorta (procedure) |.

Same attributes in separate relationship groups
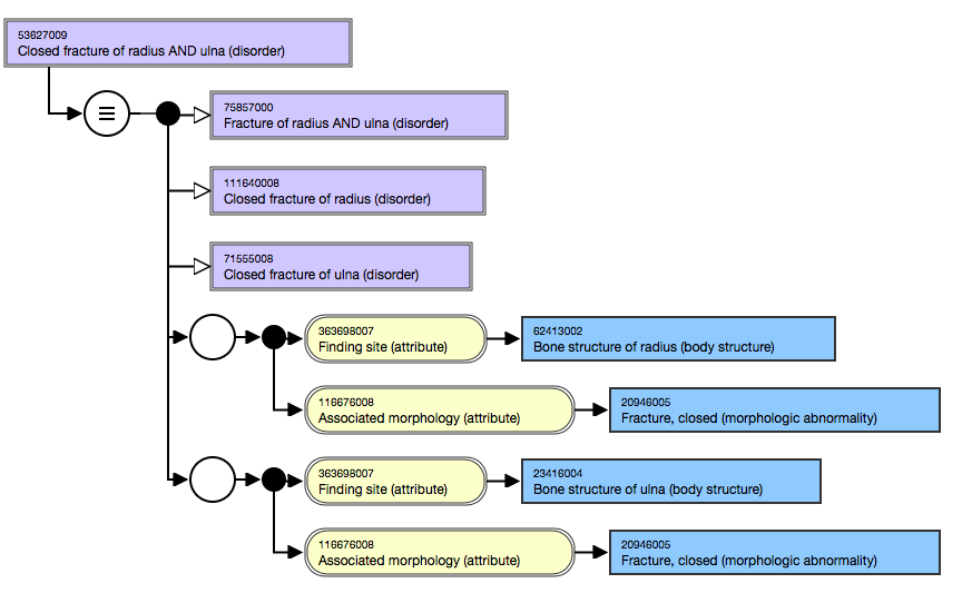
Each relationship group should only contain one instance of an attribute. This is because two of the same attributes in a relationship group is not the same as one attribute with one target value that captures the combined meaning of the target values, as illustrated in the following diagram.
Two Finding site attributes are required to support the location of 53627009 | Closed fracture of radius AND ulna (disorder) |. Each 363698007 | Finding site (attribute) | and its respective target value are placed in a relationship group with the attribute 116676008 | Associated morphology (attribute) | with its target value of 20946005 | Fracture, closed (morphologic abnormality) |.

Procedure hierarchy
In the 71388002 | Procedure (procedure) | hierarchy, a relationship group is usually a way of combining attributes about a particular method.
In the concept 302619004 | Cholecystectomy and exploration of bile duct (procedure) | within the following diagram, the relationship groups clarify that there is exploration of the bile duct and excision of the gallbladder. Without the relationship groups, the appropriate relationships between the attributes would be unclear; i.e. the exploration of the bile duct versus gallbladder and the excision of the bile duct versus the gallbladder.

Modeling
When there is no Method stated, the 363704007 | Procedure site (attribute) | (or its subtype either Procedure site-direct or Procedure site-indirect) is always grouped with 405816004 | Procedure morphology (attribute) | (or its subtype either Direct morphology or Indirect morphology) for that site.
Self-grouped Procedure attributes
260870009 | Priority (attribute) | is to be grouped on its own, or "self-grouped", as the priority of a procedure applies to the entire procedure and not the specific elements of the procedure.
363702006 | Has focus (attribute) | is also self-grouped.
Clinical Finding/Disorder hierarchy
In the Clinical finding/Disorder hierarchy:
The Finding site (attribute) and Associated morphology (attribute) are always grouped when both are present and related.
When there is more than one Finding site (attribute) or Associated morphology (attribute), then more than one relationship group is required.
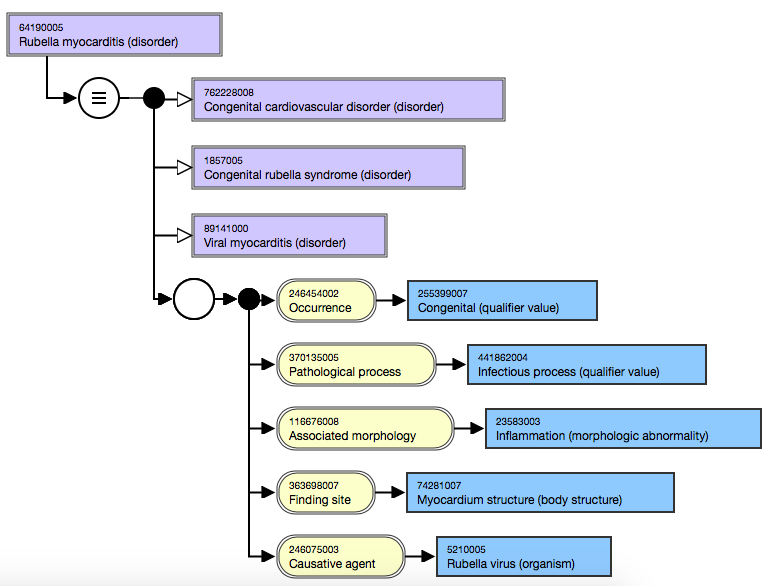
When the attributes Occurrence and/or Causative agent are stated and related to the Finding site and Associated morphology attributes, include them within that relationship group.
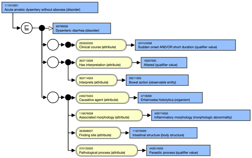
As in the following diagram, when the Causative agent (attribute) is an organism, the Pathological process (attribute) is also included in that relationship group, with the target value of either 441862004 | Infectious process (qualifier value) | or 442614005 | Parasitic process (qualifier value) |.
If a concept has values for a Causative agent (attribute) and Finding site (attribute), but does not have a value for an Associated morphology (attribute) or Pathological process (attribute), combine the Causative agent (attribute) and Finding site (attribute) as usual. Concepts that only have Causative agent (attribute) and Finding site (attribute) in a role group are higher in the hierarchy and subsume those concepts that have a role group of Causative agent (attribute), Finding site (attribute), Associated morphology (attribute) and Pathological process (attribute).
The Interprets and Has interpretation attributes are always grouped together where both are present and related to each other. These two attributes and their values are often used in defining a Clinical finding concept by delineating the observation results or describing the analysis used to determine the observation. Interprets and Has interpretation attributes are not grouped with any other attributes.
Relationship group clarification
A relationship group that uses the attributes Associated with, Before, During , After, Due to, Clinical course, or Temporally related to are not grouped with another attribute-value pair; these attributes are "self-grouped". This means, authors place these attributes in a relationship group individually with no other attributes.


Situation with Explicit Context hierarchy
Finding with explicit context
For 413350009 | Finding with explicit context (situation) | concepts, the following four attributes are grouped:
408729009 | Finding context (attribute)|
246090004 | Associated finding (attribute)|
408731000 | Temporal context (attribute)|
408732007 | Subject relationship context (attribute)|
For example,
704008007 | No family history of asthma (situation)| IS A 243796009 | Situation with explicit context (situation)|,
408729009 | Finding context (attribute)|, 410516002 | Known absent (qualifier value)|
246090004 | Associated finding (attribute)|, 195967001 | Asthma (disorder)|
408731000 | Temporal context (attribute)|, 410511007 | Current or past (actual) (qualifier value)|
408732007 | Subject relationship context (attribute)|, 444148008 | Person in family of subject (person)|
Procedure with explicit context
For 129125009 | Procedure with explicit context (situation) | concepts the following four attributes are grouped:
408730004 | Procedure context (attribute)|
363589002 | Associated procedure (attribute)|
408731000 | Temporal context (attribute)|
408732007 | Subject relationship context (attribute)|
For example,
704503005 | Advice given about pelvic floor exercise (situation)| IS A 129125009 | Procedure with explicit context (situation)|
408730004 | Procedure context (attribute)|, 385658003 | Done (qualifier value)|
363589002 | Associated procedure (attribute)|, 420227002 | Recommendation to (procedure)|
408731000 | Temporal context (attribute)|, 410512000 | Current or specified time (qualifier value)|
408732007 | Subject relationship context (attribute)|, 125676002 | Person (person)|
Observable Entity hierarchy
When defining 363787002 | Observable entity (observable entity) | concepts, attributes are grouped.
For example, 400975005 | Standing diastolic blood pressure (observable entity) | is represented using multiple attributes within one relationship group.

Last updated
