The Semantics of the Source and Target Dose Forms
In this section, we compare the different approaches used by EDQM and SNOMED CT to represent the meaning of pharmaceutical dose forms. This understanding was used to develop the principles for defining semantic matches between EDQM and SNOMED CT dose forms.
Source Terminology: EDQM Pharmaceutical Dose Forms (PDFs)
An example of the source EDQM pharmaceutical dose form terminology is shown below, taken from the Standard Terms browser:

EDQM Term, Definition, and Comment
The EDQM PDF concept has a name (term) and a (text) definition; these are the most important pieces of data to understand the concept's meaning; this is given in English. In the "Translations" tab, the name of the dose form is given in the other European languages.
Exclusion statements
Exclusion statements may be found either in the main Definition (as in the first example) or in the Comment section (as in the second example below). These are provided not as explicit exclusion from a higher level concept but as implementation guidance” for marketing authorisation applicants to support them when selecting a PDF to describe their product. This means that, despite these exclusion statements, an EDQM higher-level PDF concept is semantically equivalent to a SNOMED CT higher-level (grouper) concept PDF.


Intention of use
Within the EDQM definition, there may be statements that are more "descriptional" than definitional that have to be evaluated for the mapping.
For example, for the "Granules" term, the text says this dose form is a "Solid single-dose or multidose preparation consisting of solid, dry aggregates of powder particles that are sufficiently resistant to withstand handling. Granules are intended for oral use to release active substance(s) in the gastrointestinal fluids at a rate depending essentially on the intrinsic properties of the active substance(s) (conventional release). They may be swallowed as such and/or chewed before swallowing, and some may also be dissolved or dispersed in water or another suitable liquid before oral administration. 'Granules for oral solution' and 'Granules for oral suspension' are excluded". The principle is that if the intention is that the dose form will be dissolved or dispersed, then the more explicit dose forms should be used ('Granules for oral solution' and 'Granules for oral suspension') whereas if the context is that the granules may be dissolved or dispersed but this is not required, then "no transform" is the transform characteristic.
Similarly, the intention is that the granules will be swallowed; they may be chewed prior to swallowing or swallowed directly. Although EDQM has both "chewing" and "swallowing" as Administration Method characteristics, "chewing" is not the primary intention and should not be considered definitional. Note that this is in contrast to SNOMED CT, where the attributes, including Administration Method, are definitional (and indeed should be reflected in the Fully Specified Name - within the parameters of the Editorial Guide for Pharmaceutical Dose Forms).
Local or systemic effect
In the concept below "to obtain a local effect" is stated in the definition. The definition of a PDF is concerned with it being the thing that "formulates or encapsulates or contains the active and inactive ingredient substances either at the point of supply (the manufactured dose form) or at the point of administration (the administrable dose form)"; therefore there should be no consideration of what happens to the active substance(s) once the administration has been made and no consideration of what or where their effect will occur. It is not possible to state accurately for any one PDF whether its effect (either therapeutically desired or undesired) will be "local" or "systemic"; for example, there are oral tablets that have no systemic effect (e.g. nystatin). Therefore, even if "for local effect" (or "for systemic effect") is part of either the definition or the comment for an EDQM PDF concept, it will not be deemed part of the semantic of the concept for mapping.

Characteristics
The characteristic values for a PDF should also be examined whilst remembering that currently, the attributes of a PDF concept in EDQM are **NOT **definitional for the concept. Therefore, there is no requirement for a complete match between the characteristic values of an EDQM PDF and the logical definition of a SNOMED CT PDF.


Multiple Value Characteristics

Multi-site dose forms
As described in the Introduction, the EDQM Standard Terms have their roots deep in the European Pharmacopoeia and this continues to guide their development. This is most clear when describing terms with multiple possible intended sites of administration. For safety reasons, terms with different intended sites (where no site predominates in the usage) will only be accepted if the sites share the same microbiologic (and sometimes other, e.g. pH) requirements. For example, the term "powder for solution for injection, infusion or inhalation", although it has been used to describe some medicinal products (for example, colistimethate products) it is rejected as a Standard Term because of the different specifications for solutions to be inhaled compared to parenterally administered solutions.
Prolonged release
The definition of "prolonged release" is clear that this is "achieved by a special formulation design and/or manufacturing method" - and therefore, by implication, not by the substance. Therefore products containing substances like "haloperidol decanoate", "insulin isophane", or "insulin zinc suspension" should not have prolonged release dose forms as it is the modification of the substance that makes its release longer than the unmodified or simply modified substance, not the dose form.
Category - Human/Veterinary
If EDQM accepts a request for a new pharmaceutical dose form for use with a veterinary product, this will be marked as for "human and veterinary use" unless the dose form is specifically formulated for a "veterinary only" intended site - such as a beak or a rumen. For example, "beak dip" is marked as veterinary only. This means that there are some PDFs in the EDQM Standard Terms that have never been used to describe medicinal products for human use.
Target Terminology: SNOMED CT Pharmaceutical Dose Forms (PDFs)
SNOMED CT Fully Specified Name
In SNOMED CT, the fully specified name (FSN) ‘unambiguously ’ represents the meaning of the concept. In addition:
For "defined" concepts: the set of defining relationships (the "concept model" - see below) sufficiently represents the logical meaning of the FSN
For "primitive" concepts: the set of relationships represents part of the logical meaning of the FSN (the totality of the meaning is captured in the FSN)
Some text definitions exist, especially for primitive concepts used as attributes in the concept model. For example, the "method of administration" attribute value concepts have a textual definition.
SNOMED CT PDFs are “qualifier values” because they are used as attributes in the medicinal product concept model, but they are still full concepts in their own right.
In SNOMED CT, the "stated view" shows the concept as it is directly authored; the "inferred view" adds in relationships to other (grouper) concepts based on the SNOMED CT logic rules.
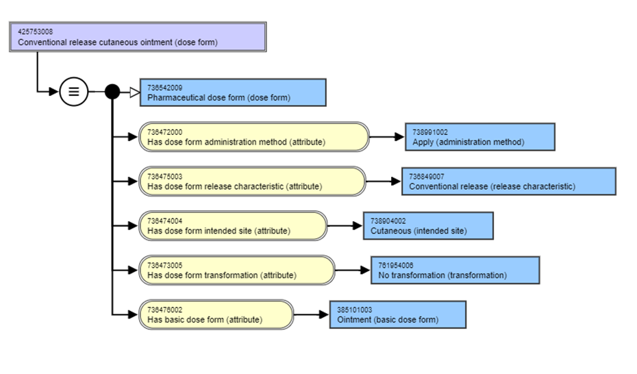
Pharmaceutical Dose Form Concept Model
The parent (grouping) concept 736542009 | Pharmaceutical dose form (dose form) | has no attributes (and is therefore marked as “primitive”), but the child concepts - the PDF concepts themselves, have a concept model:




Hierarchy
Although polyhierarchical, the SNOMED CT browser will display PDF concepts in the inferred view in a hierarchy based on the value of the intended site of the dose form, with a grouper concept acting as the parent:

Last updated
